个性化阅读
专注于IT技术分析

SQL Server比较运算符用法图解

本文概述

在SQL Server中, 比较运算符用于测试是否相等和不相等。在WHERE子句中使用这些运算符来确定要选择的记录。

以下是SQL Server比较运算符的列表:

Index 比较运算符 Description
1) = 它指定等号。
2) <> 它指定不相等的符号。
3) != 它指定不相等的符号。
4) > 它指定大于符号。
5) >= 它指定大于或等于的符号。
6) < 它指定少于符号。
7) <= 它指定小于或等于符号。
8) !> 它指定不大于符号。
9) !< 它指定不少于符号。
10) 在()中 它与列表中的值匹配。
11) NOT 它用于否定条件。
12) BETWEEN 用于指定范围(含)以内的值。
13) IS NULL 它指定空值。
14) 不为空 它指定非空值。
15) LIKE 它指定与%和_匹配的模式
16) EXISTS 它指定如果子查询返回至少一行, 则满足条件。

平等算子

在SQL Server数据库中, 等于运算符” =”用于测试查询中的相等性。

例:

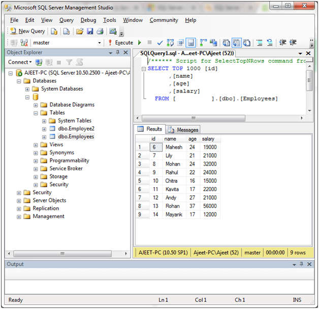
我们有一个名为” Employees”的表, 其中包含以下数据:

SQL比较运算符1

使用以下查询选择” name” =” Lily”的特定数据:

SELECT *
FROM [srcmini].[dbo].[Employees]
WHERE name = 'Lily';

输出

SQL比较运算符2

不等式运算符

在SQL Server中, 不等式运算符” <>或!=”用于测试查询中的不等式。

SELECT *
FROM [srcmini].[dbo].[Employees]
WHERE name <> 'Lily';

输出

SQL比较运算符3

OR

SELECT *
FROM [srcmini].[dbo].[Employees]
WHERE name != 'Lily';

输出

SQL比较运算符4

大于运算符

“大于”运算符用于测试表达式”大于”。

例:

让我们从薪水> 15000的表”雇员”中选择雇员。

SELECT *
FROM [srcmini].[dbo].[Employees]
WHERE salary > 15000;

输出

SQL比较运算符5

大于等于运算符

大于或等于”> =”运算符用于测试表达式”大于或等于”。

SELECT *
FROM [srcmini].[dbo].[Employees]
WHERE salary >= 15000;

输出

SQL比较运算符6

少于运算符

小于” <“运算符用于测试表达式”小于”另一个表达式。

例:

从表” Employees”中选择工资<20000的所有雇员。

SELECT *
FROM [srcmini].[dbo].[Employees]
WHERE salary < 20000;

输出

SQL比较运算符7

少于或等于运算符

小于或等于” <=”运算符用于测试表达式”小于或等于”另一个表达式。

SELECT *
FROM [srcmini].[dbo].[Employees]
WHERE salary <= 20000;

输出

SQL比较运算符8

赞(0)
未经允许不得转载:srcmini » SQL Server比较运算符用法图解

评论 抢沙发

评论前必须登录!